道可特研究丨《银行保险机构关联交易管理办法》新规解读
来源: 道可特律所 时间: 2022-03-29 20:59:44 作者: 司马雅芸、郑欣
随着我国银行业保险业快速发展,银行保险机构关联交易引发风险暴露的情况不断显现,通过隐匿关联关系、设计复杂交易结构、利用子公司违规提供资金等方式规避监管、套取利益等问题时有发生,甚至引发重大风险。为防范关联交易风险,2022年1月14日,中国银行保险监督管理委员会(以下简称“银保监会”)发布《银行保险机构关联交易管理办法》(中国银行保险监督管理委员会令2022年第1号)(以下简称“1号令”)并于2022年3月1日起正式施行,《商业银行与内部人和股东关联交易管理办法》(中国银行业监督管理委员会令2004年第3号)、《保险公司关联交易管理办法》(银保监发[2019]35号)(以下简称“35号文”)同时废止。
本文将从保险机构角度,对比解读1号令相较35号文发生的重大变化及主要内容。
一、关联方认定
根据1号令,银行保险机构的关联方是指与银行保险机构存在一方控制另一方,或对另一方施加重大影响,以及与银行保险机构同受一方控制或重大影响的自然人、法人或非法人组织。
1号令在35号文的基础上优化了关联方认定的层级,同时扩大了关联方的范围,具体调整如下表所示:

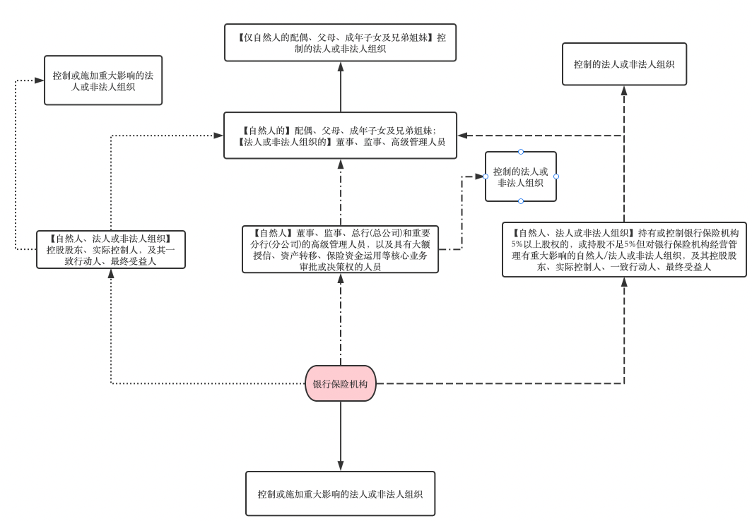
1.明确规定关联方范围
1号令规定的银行保险机构关联方范围如下图所示:

图一:银行保险机构关联方
2.实质重于形式和穿透原则
为了避免通过多层嵌套等复杂安排或借助通道业务向关联方进行利益输送、规避监管等违规行为,除了明确规定的关联方之外,1号令还要求银行保险机构根据实质重于形式和穿透原则,视情况扩大关联方的认定,具体范围如下图所示:

图二:根据实质重于形式和穿透原则可以认定的关联方
此外, 1号令赋予银保监会及其派出机构突破明确限定的关联方范围,在个案中根据实质重于形式和穿透原则,对于不属于图一、图二的关联自然人、法人或非法人组织但经判断后认为可能导致银行保险机构利益转移的,有权将其认定为关联方。该条款与35号文相关规定基本一致。
3.概念更新
值得注意的是,尽管35号文和1号令在关联方的表述上部分用词一致,但其内涵或已发生改变。定义改变或新增的词语如下:

二、关联交易认定与类型
1号令第十条将银行保险机构关联交易定义为“银行保险机构与关联方之间发生的利益转移事项”。1号令对关联交易类型的具体调整如下:

1.中介机构聘用禁止
对于上述服务类关联交易,35号文未对保险机构聘用关联方控制的中介机构作特殊限制,但1号令第五十一条明令禁止银行保险机构聘用关联方控制的会计师事务所、专业评估机构、律师事务所等中介机构为其提供服务。
2.保险机构控股子公司转为机构内部管理
根据35号文第十条第二款,保险公司控股子公司与保险公司的关联方发生的关联交易,应当按照保险公司的关联交易进行管理,但控股子公司为上市公司或已受行业监管的金融机构的除外。1号令不再将保险公司控股子公司与保险公司关联方的交易列入关联交易监管范围,允许由银行保险公司自行对其控股子公司与银行保险机构关联方发生的关联交易事项进行管理。这一调整能够有效缓解银行保险机构对于关联交易的内部管控压力。尽管如此,若保险公司控股子公司与保险公司的关联方发生的交易金额达到了保险公司重大关联交易标准,则应认定为保险公司的重大关联交易。
三、关联交易的限制
1.关联交易金额计算
1号令关于关联交易金额计算的规定与35号文基本一致,主要根据关联交易类型的调整,在35号文基础上整合并精简了计算方式的表述。
2.关联交易的合规要求
银行保险机构在进行关联交易时,除了遵守《中华人民共和国民法典》、《中华人民共和国公司法》等法律法规的规定之外,出于防范利益输送的目的,还应当遵守1号令关于实施关联交易的限制。
(1)关联交易协议
关联交易应当订立书面协议。1号令简化了35号文对书面交易协议的要求,规定关联交易协议应当满足两个条件:一是符合商业原则,二是不优于非关联方同类交易的条件,即防止银行保险机构通过收取过低费用或设置过高条件等违背商业常理的方式,向关联方违规输送利益。

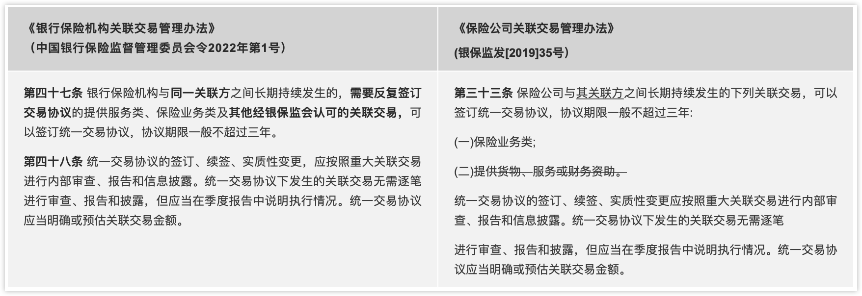
(2)统一交易协议
有时候,银行保险机构会长期或多次与同一个关联方进行交易,如果每次交易时都需要签订书面交易协议,显得非常不经济。35号文提供了统一交易协议的方式以提高效率,1号令在此基础上缩小了适用的交易类型,具体变化如下:

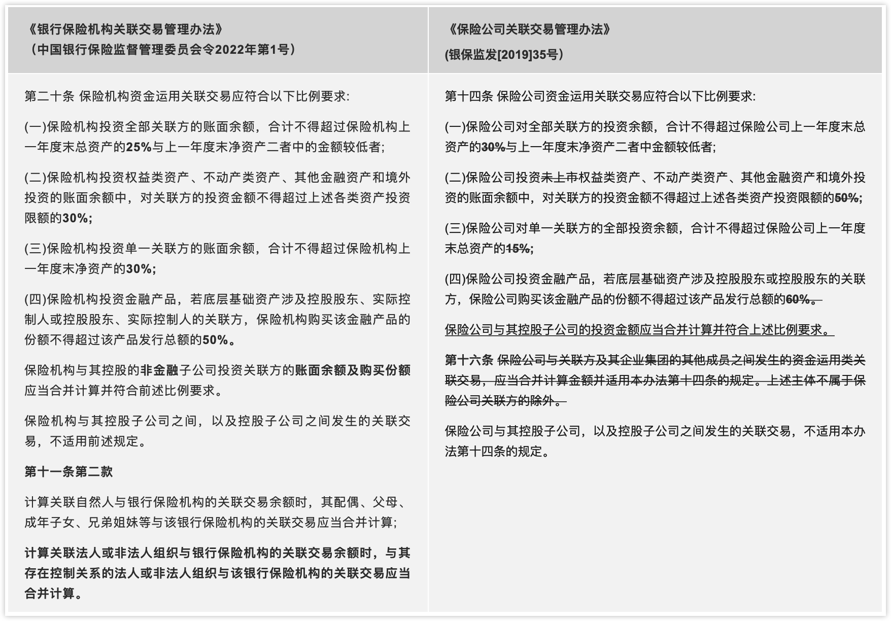
(3)资金运用类的比例上限
对于资金运用类关联交易,35号文与1号令均提出了比例上限的要求。本次1号令整体延续了35号文相关规定的要求,但降低了保险资金运用类比例的上限,较35号文更为严格,具体变动如下:

(4)关联交易的红线
此外,基于严格防范以多层嵌套、复杂的交易结构等各种方式向关联方输送利益的目的,除了从正面限定关联交易的规模与数量及合法合规的程序之外,1号令还将过往多次强调的各项监管红线正式制度化。监管红线区分银行保险机构通用的禁止性规定及各类机构专有的规定,充分体现1号令既统一关联交易管理规则,又兼顾不同类型机构,力争实现监管标准一致性基础上的差异化监管的特点。适用于保险机构的禁止性规定如下:

四、关联交易的内部管理
关联交易的内部管理集中体现在1号令第三十七条至第五十一条,对银行保险机构内部的制度、职能部门的具体职责、关联交易的内部监管提出细化内容、落实到位等进一步要求,重要变化如下:
1.丰富关联交易管理制度
1号令在35号文的基础上,要求将关联交易的管理架构和相应职责分工、关联交易的回避纳入关联交易管理制度的内容。同时,1号令还规定了银行保险机构内控机制的完善、管理流程的优化及内部问责制度等内容。
2.落实内部机构的职与责
首先,银行保险机构董事会应当设立关联交易控制委员会负责关联交易的管理、审查和风险控制;其次,在关联交易的管理层面设立跨部门的关联交易管理办公室,1号令要求跨部门办公室在35号文列明的合规、财务人员基础上,增加业务、风控部门人员,并且明确牵头部门、设置专岗,负责关联方识别维护及关联交易日常管理工作;最后,关联交易控制委员会、相关业务部门、风险审批及合规审查的部门负责人应当对关联交易的合规监管承担相应的责任,在此之上,由董事会承担最终责任。
另外,对于重大关联交易,独立董事应当逐笔发表书面意见,审查内容包括该笔交易的公允性、合规性及内部审批程序的履行情况。有必要时可以聘请第三方发表意见。
3.完善关联方信息档案
35号文第二十三条要求保险公司建立关联方的信息档案。1号令进一步对关联方信息档案的内容提出更为细化的要求,要求在档案中补充确定重要分行、分公司标准或名单,明确具有大额授信、资产转移、保险资金运用等核心业务审批或决策权的人员范围。
4.动态监管上的动态评估
1号令相较35号文,对银行保险机构动态管理关联交易的内部管理更为严格,在动态监测的基础上,新增要求银行保险机构对风险暴露和资本占用的影响程度进行动态评估,进一步完善有效的风险控制机制。
五、信息披露与监督管理
1号令第五章为关联交易的报告和披露,进一步明确了披露要求、披露频率、豁免情形、监管措施、监管处罚等内容;第六章中规定了银保监会对银行保险机构及其董监高等违反相关规定时的监管、处罚措施。
其中值得注意的是,1号令扩大了机构内部需要汇报的人员范围。一是新增具有大额授信、资产、保险资金运用等核心业务审批或决策权的人员应当同银行保险机构的董监高一样,自任职之日起15个工作日内向银行保险机构报告;二是新增持股不足5%但是对银行保险机构经营管理有重大影响的自然人、法人或非法人组织,在持股达到5%或能够施加重大影响之日起15个工作日内,向银行保险机构报告。
可能感兴趣
专业团队
- A
- B
- C
- D
- E
- F
- G
- H
- I
- J
- K
- L
- M
- N
- O
- P
- Q
- R
- S
- T
- U
- V
- W
- X
- Y
- Z
行业研究
更多-
《全国私募基金法律健康指数报告》本次报告的目的为以私募基金行业指数的形式提供关于立法、监管、司法的洞见。绿法联盟作为首个以法律为核心要素,以研究院为依托,以互联网为平台,以国际化为视野的法律跨界联盟,一直关注立法、监管、司法将以何种方式影响私募行业。时至今日,私募基金的体量已经发展至可以和公募基金等量齐观,其发展不得不称之为迅猛。但是,私募基金高歌猛进的同时也繁芜丛杂,自2016年始,监管、立法层对私募基金更加关注,故此尝试编纂私募基金行业法律健康指数报告,以量化考察私募基金行业法律风险方面的变化。以期以史鉴今,为未来的私募基金行业发展提供一点洞见。 -
《2018中国保险行业法律健康蓝皮书》《2018中国保险行业法律健康蓝皮书》包括上篇《保险行业法律健康指数报告》及下篇《保险行业法律专题报告》。其中,《保险行业法律健康指数报告》是由绿法(国际)联盟(GLGA)继2018年成功发布首份《保险行业法律健康指数报告》之后连续第二年发布,该指数能够综合、直观反映近三年来保险行业整体的法律健康状态。《保险行业法律专题报告》则结合近年来保险行业及保险资金运用领域法律实务,针对当下行业实务中的热点及疑难复杂问题,从法律视角予以分析和解读,以期为保险行业及保险资金运用的合法合规发展提供一些意见和建议。 -
《全国保险行业法律健康指数报告(2015-2017)》《全国保险行业法律健康指数报告(2015-2017)》是由绿法(国际)联盟(GLGA)作为编制单位,北京市道可特律师事务所作为专业支持单位,并在外部专家团队的指导下,共同打造的资本市场行业法律健康指数报告系列研究课题之一。2017年,绿法(国际)联盟(GLGA)成功发布了其资本市场行业法律健康指数报告系列研究课题的首份研究成果,即《私募基金行业法律健康指数报告》。《保险行业法律健康指数报告》是该研究课题的第二份研究成果。
品牌活动
更多-
[05/28]道可特20周年系列活动丨科技驱动型企业法律服务创新论坛
在各界同仁的关心和支持下,道可特成都办公室在注册成立的半年里即取得快速发展。作为道可特二十周年系列活动之一,我们拟于2023年5月28日在成都天府新区中央法务产业大厦隆重举办“高端法律服务业创新与发展论坛暨科技驱动型企业法律服务创新论坛”。届时,行业内外的领导嘉宾、专家学者、企业高管、全国知名律所贤达和著名媒体代表,将悉数出席。 -
[05/28]道可特20周年系列活动丨高端法律服务业创新发展论坛
在各界同仁的关心和支持下,道可特成都办公室在注册成立的半年里即取得快速发展。作为道可特二十周年系列活动之一,我们拟于2023年5月28日在成都天府新区中央法务产业大厦隆重举办“高端法律服务业创新与发展论坛暨科技驱动型企业法律服务创新论坛”。届时,行业内外的领导嘉宾、专家学者、企业高管、全国知名律所贤达和著名媒体代表,将悉数出席。 -
[04/22]济南·2023年“世界知识产权日”主题论坛
在第23个世界知识产权日到来之际,作为道可特二十周年系列活动之一,由多家单位主办、北京市道可特(济南)律师事务所承办的2023年“世界知识产权日”主题论坛将在山东济南隆重举行。本届论坛以知识产权高质量发展为导向,以国内知识产权现状分析及相关热点问题为核心,以数据合规、全链条知产法律服务、专利维权、知产价值最大化为抓手,以期推动知识产权服务业全方位高质量发展。届时,来自各级司法部门领导,各级知识产权协会及律师协会领导,行业专家、学者,全国知名媒体人共聚一堂,共聚发展之智,共谋发展之策。
